AMG Secures Kai Tak Cruise Terminal

State of the Art Architecture in Hong Kong protected by State of the Art Security, AMG3700 Drop and insert video and Ethernet transmission with AMG Panocam 360° IP cameras.

The Kai Tak Cruise Terminal is a key icon in Hong Kong’s skyline. Architecturally and visibly stunning, it features state of the art engineering and facilities for expo centre, film shoots, navy berthing, gala party venues and weddings.  It even has landscaped gardens, much in demand for wedding photos. The Kai Tak Cruise Terminal is one of the worlds’ foremost cruise terminals.  Designed by Foster + Partners, the three storey building features light filled passenger and service areas, efficient passenger circulation between drops-offs, waiting halls, concourse, jaw-dropping views of Victoria Harbour and an impressive slew of amenities.

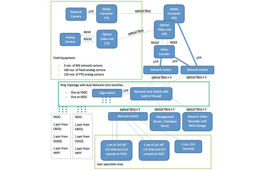
Tony Man, Project Manager  from UniVision says, “The project was designated the ‘Design, Supply, Delivery, Install, Testing, Commissioning, Warranty and Maintenance of interconnected Closed Circuit Television (CCTV) System at Kai Tak Cruise Terminal, for Hong Kong’s Customs & Excise Department (C&ED,) Hong Kong Police Force (HKPF), Hong Kong Immigration Department (ImmD) and Tourist Commission (TC)’. A bit of a mouthful when you read it and on the surface you would think this is a simple, even though this is a large project. However, the truth is that it soon turned out to have complicated requirements and the design needed to allow different organisations to access different aspects of the CCTV, independently of each other.  Each had different credentials, which excludes each department from looking at certain information.”

Sales Director of UniVision, Peter Chan said, “In order to  the project as efficient as possible, and cut down on camera numbers, the Governing Departments, mentioned above, approached us with the task,  suggesting the TC’s (total of 260) cameras would be shared  by all three Governing Departments. However, the other Departments’ cameras were not to be shared with TC, as a reversal favour. The 620 cameras requested meant that we had to deploy servers to each of the Governing Departments and set the right system privileges and install firewalls so that the right camera(s), and the right users, can access the TC cameras at any time by all approved departments. Using Fibre Optics for the back bone, allowed high quality, real-time transmission of all signals, whilst utilising minimum numbers of fibres and the ability to send videos as well as data signals  from  the cameras for control of PTZ (Pan Tilt Zoom) to the control room.”

Tony Man Explains, “We used to work with another supplier of CCTV transmission technology, but we needed reliable support and stock availability which they could not achieve. In some cases product supply exceeded more than 3 months.  AMG’s solution is more versatile and is module based.  The size format of AMG’s units means that we have additional space in both the remote and control locations. It was, therefore, an easy choice to use AMG’s Technology. It’s much easier to consider design enclosure requirements because most AMG items are interchangeable. This is ideal for our projects. AMG also made their solution very competitive for mass purchase which is very important. Unfortunately, in todays’ fierce market, customers seem to care more about cost.  The Price/Performance feature during installation, the high standard of quality control, and simple installation made AMG ideal. The additional benefit of using redundant loops for optical links is a new opportunity for our end users. On the back of this successful implementation at the Kai Tak Cruise terminal we will continue to promote AMG’s technology further in the Hong Kong market as it adds uniqueness to our system design.”

Related articles